
John Hatley
UX Designer
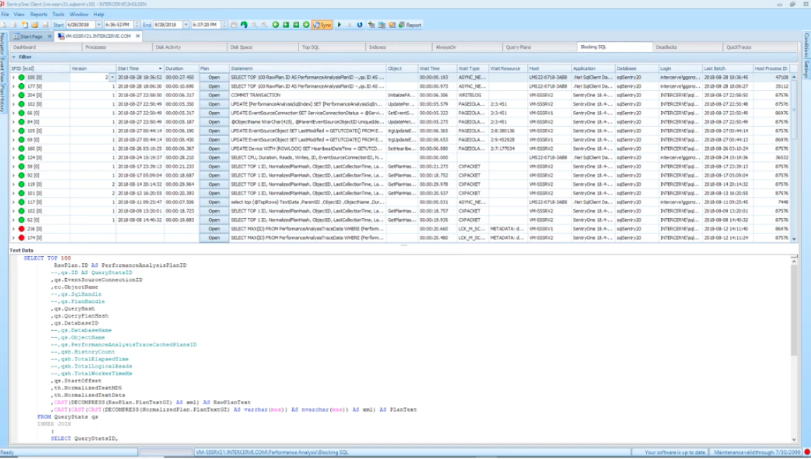
Database Blocking Diagnosis Application
Migrating a windows-based application to the cloud and improving usability.
John Hatley
UX Designer
Migrating a windows-based application to the cloud and improving usability.
Basics
2019/2020
Figma, Axure
UX/UI Design
About
Provide new and existing clients proven diagnosis capabilities via a cloud-based application.
Replicate existing feature set into a cloud-based application, improve usability and reduce the learning curve.
My role was to lead the user research, perform holistic review of the existing application, deliver the UX and UI patterns, build a clickable prototype and perform end user testing and validation.
User Research
2 Groups of 5 - Existing Users/Free Agents
Experience with the Windows application ranged from 1 to 12 years.
DBA's, Developers and Generalists with 1-8 years of DB experience.
Findings & Collateral
Users overwhelmingly agreed on several data points being critical to diagnosis:
During observations the existing users also complained about:
These issues were common within most areas of the legacy application, as the application delivers mass amounts of grid-based data directly to the user by default.
In addition to the user input, I leaned on a few other information sources to help provide a complete picture prior to designing:
Solution
Conclusion
After the initial conceptual review with product management and stakeholders I created a clickable prototype with Axure in order to conduct user testing. As part of the stakeholder review I agreed to conduct A/B testing with a more traditional (read copy/paste) version of the interface that leveraged a hiearchical grid. I created that prototype as well and tested both with the following conclusions: